Instance Verification Kit (IVK)

mutex lock @ [6250+27+/linux-3.19-rc1/drivers/net/dsa/mv88e6xxx.c]
Instance Signature: ppu_mutex

The Matching Pair Graph:


Function Name
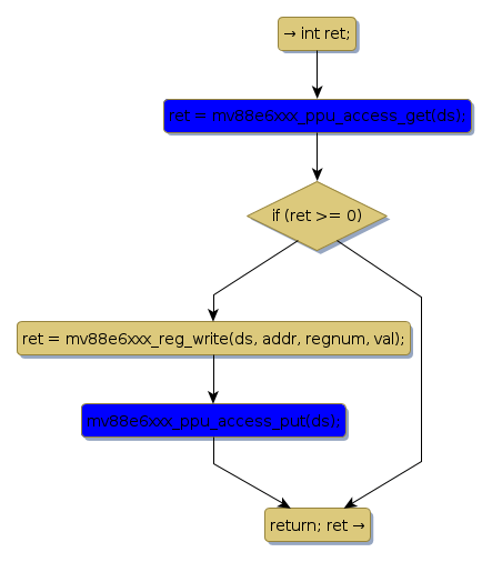
Control Flow Graph (CFG)
Events Flow Graph (EFG)
Source Correspondence
mv88e6xxx_phy_read_ppu [7281+22+/linux-3.19-rc1/drivers/net/dsa/mv88e6xxx.c]
mv88e6xxx_phy_write_ppu [7518+23+/linux-3.19-rc1/drivers/net/dsa/mv88e6xxx.c]
mv88e6xxx_ppu_access_get [6137+24+/linux-3.19-rc1/drivers/net/dsa/mv88e6xxx.c]
mv88e6xxx_ppu_access_put [6701+24+/linux-3.19-rc1/drivers/net/dsa/mv88e6xxx.c]